皇冠网开户_XM外汇平台全网最完整开户流程
时间:2024-07-02 阅读:17453
皇冠信用盘注册(www.hgty.us)为您提供皇冠登录,皇冠盘代理、会员皇冠信用网代理开户、皇冠会员开户业务XM平台是当今国内最火热的平台之一,凭借着资金安全、点差低等多久优势,受到众多用户的选择,现在给大家详细讲一下开户流程皇冠网开户。
首先皇冠网开户,复制开户链接到浏览器进入网址:

来百度APP畅享高清图片
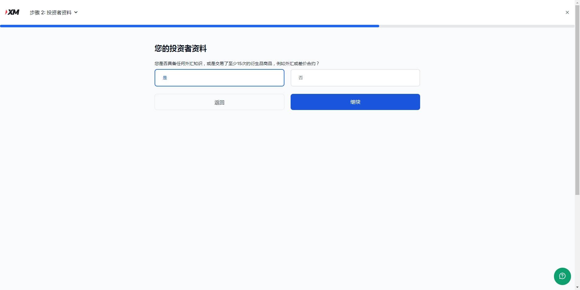
一、进入网址之后输入自己的邮箱和密码皇冠网开户,开始注册:

二、点击注册之后看见提示皇冠网开户,进入邮箱点击认证:

展开全文

三、验证之后重新用链接登入皇冠网开户,登入之后开始认证账户:


四、填写个人信息:


填写示例:

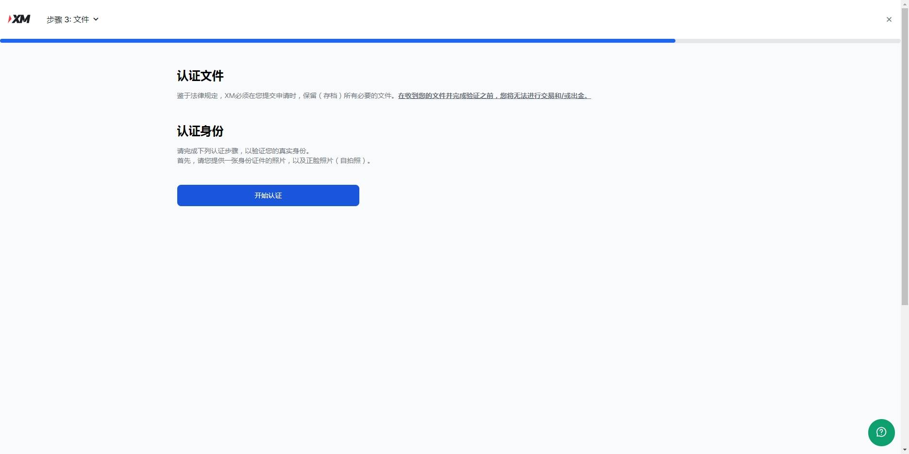
五、下一步点击是皇冠网开户,然后继续,开始最后一步,认证账户,认证账户看提示上传,涉及隐私就不演示了:


六、认证资料上传之后皇冠网开户,等待官方邮件反馈文件是否有误,没问题,就恭喜你开户成功了,可以开始外汇交易之旅了

猜你喜欢
- 2025-11-05皇冠信用盘哪里申请 _山东省委决定:刘继永、邹庆忠职务调整
- 2025-11-05皇冠信用網登2代理 _果然不出所料:美国又准备对华加税!这次,中国没有退路
- 2025-11-04皇冠信用網登2代理 _邹康出任贵州省发改委党组书记,前任已履新黔西南州委书记
- 2025-11-04皇冠信用網最高占成 _观战台:利物浦战皇马+曼城火拼多特 巴黎拜仁巅峰对决
- 2025-11-04皇冠信用网代理申请 _不敢重蹈立陶宛覆辙,爱沙尼亚卡了台当局两年…
- 2025-11-03皇冠信用网代理 _大妈对北京警察说:枪毙我都不怕!北京警察:我们是来救你的!
- 2025-11-03皇冠信用网代理怎么申请 _南京大学食堂推出帝王蟹等海鲜,标价999元一只 学校回应:目前已有同学消费
- 2025-11-03皇冠信用网怎么租 _刘强东发朋友圈:谁给我拍的照片?让我在老婆面前没了自信
- 2025-11-03皇冠信用盘哪里申请 _斯诺克国锦赛丨丁俊晖大发神威6比0横扫对手晋级
- 2025-11-02足球盘口代理 _知名男演员自曝:被亲戚骗光所有积蓄
- 2025-11-02皇冠信用网怎么申请 _大陆释强烈统一信号!重磅发布2680字长文,解决台胞所有后顾之忧
- 2025-11-02皇冠信用网怎么申请 _中方表态了,全球车企松了一口气,但荷兰已“颜面扫地”



网友评论